Spectrum Technology Platform

 View Only

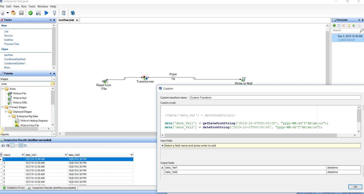
RE: Convert date from String to Datetime using script 

12-03-2019 01:23
Statistics
0 Favorited
2 Views
1 Files
0 Shares
0 Downloads
Attachment(s)
JPG file
date-from-string.JPG   203 KB   1 version
Uploaded - 12-03-2019

Tags and Keywords

Related Entries and Links

No Related Resource entered.